强调“书写”而不是“生成”,强调“辅助”而不是“自动驾驶”。
近年来,AI在医疗领域的应用不断深化,“电子病历的智能化生成”成为热点话题。AI在提升病历书写效率、优化质控流程方面展现出巨大潜力,同时也面临诸多争议与挑战:AI生成的病历是否可靠?幻觉如何避免?医疗责任如何界定?涉及的伦理问题如何解决?
基于效率和安全的平衡原则,山东大学附属儿童医院以“AI辅助病历书写”的新视角,探索人机协同提升病历书写效率的新途径。
现有AI辅助电子病历生成的模式分析
1.大语言模型
大语言模型辅助生成电子病历,已成为当前AI电子病历的主流技术路径之一。这种技术通过对海量医学文本数据进行预训练,使模型掌握医疗专业知识和病历书写规范。
实践证明,大模型辅助生成电子病历可以减轻医生的书写负担,然而医疗过程的严谨性和真实性,也使得该类应用在使用过程中面临很多需要调整的问题,如:降低了医疗文书记录质量,影响了临床推理和决策,难以避免的AI“幻觉”以及由此导致的法律责任和伦理等问题。
医生希望书写电子病历更加便捷和智能,但并非要将书写的权力交由AI进行主导、医生反倒成为AI的辅助进行查缺补漏。
2.语音文本转换
将语音转换成文本,是AI电子病历的另一条技术路径,主要应用于医生口述病历的实时转写场景。目前已有医疗机构和科研机构推动了这项技术的落地应用,通过部署语音识别系统,与电子病历系统对接,达到快速输入病历的目的。
语音识别技术的核心价值在于改变输入方式,使医生能够通过自然口述而非键盘输入完成病历,从而提高录入效率,让医生摒弃模板,实现个性化录入。
然而,语音识别技术在应用中也面临多重障碍:一是专业术语处理,医学中的一些特殊单位和符号常导致识别错误;二是方言和多音字问题,我国方言多,口音问题突出,对方言的识别准确率是一个比较棘手的问题;三是信息采集颗粒度,语音生成病历系统在不同疾病的医患对话中要有不同的个性化问题采集,需要医生凭记忆提问相关信息,不能漏掉需要采集的关键问题;四是语音生成后的电子病历需要医生再次核对确认,1%的失误对病历文书来说就是100%的缺陷。
AI辅助电子病历书写模式实践
基于上述AI辅助生成电子病历方案的优缺点对比,山东大学附属儿童医院在实践探索中提出了“以医生为中心,以AI为辅助的人机协同电子病历书写模式”。
AI辅助电子病历书写模式,在功能实现上主要包括如下三方面场景。
第一个场景,是AI辅助电子病历书写。
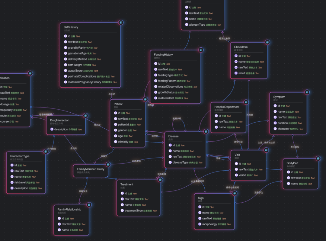
该模式采用基于大语言模型的混合增强智能技术,结合AI的技术能力和人类专业判断的优势。AI在综合主诉、预问诊等信息后,自动推送医生或者科室最适合的病历模版,并在后续书写过程中提供上下文感知的自动补全、医学术语标准化推荐、常用描述联想输入等功能。基于输入联想的知识图谱模型训练如图1所示。医生可通过提示快速记录,并由系统实时转化为规范文本。
在此过程中,医生仅需对系统推荐的内容进行选择,几乎不需要人工通过键盘输入即可完成病历书写。辅助完成书写的电子病历将自动回写到EMR系统中,闭环工作流。这样既保证了书写效率,又通过人工过滤降低了出错概率。
图1 基于输入联想的知识图谱模型训练
第二个场景,是病历质控。
在病历书写过程中,AI会辅助进行拼写检查、术语规范性校验、逻辑一致性验证等实时质控。如发现用药与诊断不匹配、重要阴性体征缺失等情况,系统立即提醒,人工进行复核确认即可。这也体现了人机结合的优越性,AI的帮助会降低人工质控的强度,并提高质控效率。
第三个场景,是数据赋能。
传统的结构化电子病历系统中,病历模板结构化的颗粒度细化和信息量增加,会造成医生书写时的繁琐,而方便灵活的书写又要损失信息的采集量和结构化数据的细节。
AI辅助电子病历书写模式,基于医疗数据集成与标准化技术,确保对医院内部HIS、LIS、EMR等异构信息系统数据的有效整合、清洗、转换和标准化,构建统一、高质量的结构化数据基座。
这种数据结构化的实现方式,是在医生书写病历时,通过AI的能力实时产生相关的信息,让医生确认和引用。信息录入在病历文书中体现的是自然语言,而后台即时生成的内容中也包含了结构化数据(如图2所示)。这样一来,在后续为临床科研、医院管理、医保控费等下游应用提供高质量数据时,无需过多人工干预进行“二次数据治理”,可以节约数据处理时间,更方便快捷地挖掘数据价值。
这种“数据赋能应用、应用产生数据、数据再反哺模型”的闭环模式,将不断提升医疗服务的智能化水平和价值创造能力。
图2 即时生成结构化数据方便科研利用
综上,AI辅助电子病历书写,既解决了电子病历的书写效率问题,又解决了因AI“幻觉”造成的差错问题;病历书写模版的智能推荐,不改变医生的书写习惯和临床思维,这也是辅助模式的核心价值。
笔者认为,AI辅助电子病历书写,强调“书写”而不是“生成”,强调“辅助”而不是“自动驾驶”。病历辅助书写的过程,更加注重以医生为中心、以AI为工具的的协作模式,力求达到效率和安全的平衡。此种模式可成为当前医疗AI发展阶段的一种新尝试。
曲元一,山东大学附属儿童医院(济南市儿童医院)信息中心主任,高级工程师。



发表评论 取消回复